SciELO - Scientific Electronic Library Online

 
 issue34CHARACTERIZATION OF GRAPHENE OXIDE SYNTHESIZED THROUGH A MODIFIED HUMMERS METHODEVALUATION OF POLLUTANT EMISSIONS FROM DIESEL VEHICLES FUELED WITH BIODIESEL UNDER REAL-WORLD DRIVING CONDITIONS author indexsubject indexarticles search
Home Pagealphabetic serial listing  

Services on Demand

Journal

Article

Indicators

Related links

  • Have no similar articlesSimilars in SciELO

Share


Ingenius. Revista de Ciencia y Tecnología

On-line version ISSN 1390-860XPrint version ISSN 1390-650X

Ingenius  n.34 Cuenca Jul./Dec. 2025

https://doi.org/10.17163/ings.n34.2025.04 

Artículo científico

ANÁLISIS OPERATIVO DE LA GESTIÓN DE CARGA CONTROLADA EN VEHÍCULOS ELÉCTRICOS: COORDINACIÓN CENTRALIZADA Y DESCENTRALIZADA

OPERATIVE ANALYSIS OF CONTROLLED CHARGING MANAGEMENT FOR ELECTRIC VEHICLES: CENTRALIZED AND DECENTRALIZED COORDINATION

Carlos W. Villanueva-Machado1 
http://orcid.org/0000-0002-0925-2541

Jaime E. Luyo2 
http://orcid.org/0000-0002-1890-8127

Alberto Rios-Villacorta2 
http://orcid.org/0000-0001-7334-5681

11,∗Facultad de Ingeniería Mecánica, Universidad Nacional de Ingeniería, Perú

2 Facultad de Ingeniería en Sistemas, Electrónica e Industrial, Universidad Técnica de Ambato, Ecuador


Introducción

La creciente adopción de vehículos eléctricos (VE) ha intensificado el interés por el desarrollo de estrategias eficaces de gestión de la recarga. Una planificación eficiente de la recarga resulta esencial para promover la movilidad eléctrica sostenible y disminuir la dependencia de fuentes de energía convencionales en las redes eléctricas.

Investigaciones previas [1] han caracterizado el incremento de la demanda eléctrica asociado a la integración de vehículos eléctricos mediante simulaciones de Monte Carlo. Según ese estudio, los operadores de redes de distribución (ORD) deben implementar una gestión centralizada de la recarga de vehículos eléctricos (GECV) para mantener la estabilidad del sistema. La creciente adopción de vehículos eléctricos (VE) ha intensificado el interés por el desarrollo de estrategias eficaces de gestión de la recarga. Una gestión adecuada de la recarga de los VE es esencial para promover una movilidad eléctrica sostenible y reducir la dependencia de las fuentes de energía convencionales dentro de las redes eléctricas.

Investigaciones anteriores [1] han caracterizado el aumento de la demanda del sistema eléctrico provocado por la integración de los vehículos eléctricos mediante una simulación Monte Carlo. Según ese estudio, los operadores de redes de distribución (ORD) deben implantar una gestión centralizada de la recarga de vehículos eléctricos (GECV) para mantener la estabilidad del sistema. Estos enfoques permiten que fuentes distribuidas de energía renovable satisfagan la carga adicional generada por la recarga de los VE.

Un estudio relacionado propone un método de programación V2G (vehículo a red) [2], que integra objetivos de protección de batería mientras emplea energía renovable en microrredes. Este enfoque busca reducir la degradación de la batería y fomentar el uso de generación renovable local.

El estudio presentado en [3] analiza el despliegue de generación eólica in situ para respaldar la carga de vehículos eléctricos en microrredes de edificios. Esta estrategia utiliza un proceso de decisión de Markov junto con un marco de mejora de políticas basado en simulaciones distribuidas, demostrando escalabilidad y eficiencia operativa en entornos complejos.

Optimización de la carga de vehículos eléctricos

El estudio presentado en [4] destaca el papel fundamental de la gestión de la carga y descarga de vehículos eléctricos (VE) en el contexto de hogares y redes inteligentes. De manera similar, [5] explora la complejidad de administrar la carga de VE en los sistemas de gestión energética de viviendas inteligentes. El estudio [6] subraya la importancia de las estrategias integradas de gestión de la carga de VE que incluyen mejoras en la infraestructura de almacenamiento energético. En [7], se subraya que la interacción coordinada entre los VE y la red permite ofrecer servicios de reserva de regulación. Además, los propietarios de VE son compensados por la degradación de las baterías, lo cual reduce los costes generales de operación del sistema.

Otros estudios han propuesto marcos para la gestión de la carga y descarga de vehículos eléctricos (EVCDM). Por ejemplo, [8] introduce un modelo que utiliza energía solar fotovoltaica para reducir los costes energéticos residenciales, demostrando su eficacia mediante simulaciones. En [9], se propone un método de coordinación en línea, en el marco EVCDM, para gestionar la carga de vehículos eléctricos enchufables (PEV) en redes de distribución inteligentes.

Entre otras contribuciones, [10] presenta un marco de energía transaccional basado en análisis de sensibilidad, el cual permite coordinar la carga de VE con el control del voltaje en sistemas de distribución de baja tensión. Complementariamente, [11] desarrolla un algoritmo distribuido para el control de carga en vehículos híbridos y eléctricos enchufables. Este algoritmo elimina la necesidad de una unidad central de control, incrementa la resiliencia ante fallos de nodos únicos o enlaces, y escala eficientemente con el crecimiento del número de puntos de recarga.

Además, [12] propone un modelo de gestión de picos de carga para programar la carga y descarga de VE basado en la teoría de colas, apoyado por simulaciones extensivas en MATLAB. Por último, [13] evalúa un marco multitemporal en condiciones de incertidumbre, aplicando un método de programación coordinada en tiempo real para redes de distribución activas que incorporan puntos de interconexión flexible y PEV.

Impacto de la recarga de vehículos eléctricos en los sistemas eléctricos

La comunicación eficiente entre la gestión centralizada de la recarga de vehículos eléctricos (CEVCM) y los sistemas descentralizados, como los agregadores de vehículos eléctricos (EVA) o los estacionamientos, es esencial para el funcionamiento confiable de los sistemas eléctricos modernos [14]. Siguiendo un enfoque similar al de [4], el presente estudio aborda la coordinación de las operaciones de carga y descarga en sistemas descentralizados.

Se ha observado un aumento del 2 % en las emisiones de NOx cuando la comunicación en sistemas de recarga inteligente descentralizada es poco frecuente, lo que incrementa los costes operativos y la demanda de capacidad en la red. Además, el estudio [15] destaca cómo los EVA influyen en el ritmo y patrón de adopción del vehículo eléctrico. La estabilidad del sistema eléctrico requiere estrategias de gestión tanto centralizadas como descentralizadas. El estudio [16] propone un sistema coordinado de gestión de VE en redes residenciales de baja tensión, orientado a minimizar los costes eléctricos mediante una arquitectura multiagente. En apoyo de este objetivo, la investigación [17] reduce costes energéticos y previene sobrecargas en transformadores mediante la arquitectura MASCO, basada en aprendizaje de refuerzo multiobjetivo y multiagente adaptado a tarifas variables.

El estudio [18] introduce una estrategia de gestión inteligente en tiempo real (RT-SLM), que reduce costes y pérdidas de red, incorporando precios de electricidad variables y priorización de carga para vehículos eléctricos enchufables (PEV). El estudio [19] propone un modelo de coordinación basado en el mercado, con participación de propietarios de VE, operadores de flotas y operadores de sistemas de distribución, considerando necesidades de conducción, costes y restricciones del sistema.

Por su parte, el estudio [20] presenta una metodología que maximiza los beneficios de los agregadores, manteniendo la integridad operativa de las redes de distribución. El estudio [21] modela la participación de los VE en mercados eléctricos diarios y de tiempo real, considerando la degradación de baterías.

De manera similar, el estudio [22] introduce un programa de respuesta a la demanda, coordinado por agregadores dentro de una microrred reconfigurada y conectada a la red, que incluye estaciones de carga para VE, fuentes renovables y generadores diésel. Basado en esta línea, el estudio [23] presenta un modelo de optimización multiobjetivo para la gestión de sistemas locales multienergía con incorporación de PEV.

Finalmente, el estudio [24] analiza la operación óptima de una microrred de corriente alterna (CA) conectada a la red mediante optimización estocástica. El estudio [25] propone un marco híbrido descentralizado que combina optimización robusta y programación estocástica para coordinar la gestión de agregadores (EVA) y concentradores de energía bajo incertidumbre.

Análisis de la adopción del vehículo eléctrico

Según [26], los datos de ventas de vehículos eléctricos (VE) correspondientes a 2022 indican que China lidera el mercado mundial de VE. En América Latina, el estudio [27] establece tres categorías principales de medidas implementadas en 2019: incentivos de compra, de uso y circulación, y otras estrategias promocionales. El informe [28] reporta altos niveles de importación de VE en varios países de la región, mientras que [29] presenta cifras sobre la cantidad de estaciones de recarga disponibles por país.

Como se muestra en la Figura 1, la adopción global de VE experimentó un crecimiento medio del 17 %. En Norteamérica, el incremento interanual fue del 46 %, mientras que en otras regiones alcanzó el 81 % con respecto al año anterior. A nivel mundial, la pandemia de COVID-19 ralentizó temporalmente el crecimiento de los VE y vehículos híbridos, proyectándose una recuperación gradual hasta 2023.

Brasil, México y Colombia muestran actualmente un aumento sostenido en la importación de VE. La proporción media global es de 18,75 vehículos eléctricos por cada estación de recarga, distribuidas a lo largo de los sistemas eléctricos.

Según [30], el Ministerio de Energía y Minas de Perú emitió en agosto de 2019 un decreto para fomentar la adopción de VE y vehículos eléctricos enchufables (PEV). El estudio [1] realiza un análisis mediant simulación de Monte Carlo con tres escenarios y dos variables de salida, orientado a caracterizar el comportamiento estocástico de los VE. Dichos escenarios evalúan la operación de los VE en condiciones que no afectan negativamente al rendimiento del sistema eléctrico.

Figura 1 Método utilizado en cada escenario de adopción del VE 

Materiales y métodos

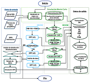
Como se muestra en la Figura 2, se presenta el diagrama de flujo de la metodología empleada en esta investigación. El proceso inicia con una simulación de Monte Carlo (MCS), utilizada para caracterizar la distribución geográfica y el comportamiento de viaje de los propietarios de vehículos eléctricos (VE). Luego, los escenarios generados mediante la MCS se incorporan a un marco de gestión descentralizada de recarga de VE

DEVCM). Los resultados obtenidos del modelo DEVCM permiten realizar un análisis de la gestión centralizada de recarga (CEVCM), evaluando su impacto (en el funcionamiento de la red de distribución (DN, por sus siglas en inglés). Con base en esta evaluación, se modifica el modelo DEVCM para incluir restricciones de coordinación entre las estrategias descentralizadas y centralizadas de recarga.

Posteriormente, se prueba la estrategia de carga coordinada en un sistema de distribución eléctrica utilizando la red IEEE de 13 nodos, como se muestra en la Figura 3. El conjunto de datos utilizado en este estudio está disponible en el siguiente repositorio [31].

Figura 2 Método utilizado en cada escenario de adopción del VE 

Análisis de hipótesis y aportaciones

Siguiendo el enfoque de [1], se modela el comportamiento estocástico de la recarga de vehículos eléctricos (VE). La referencia [1] presenta un modelo de gestión centralizada de recarga (CEVCM) aplicado en Perú, considerando tres escenarios. El presente estudio se basa en dicho marco, comparando los mismos tres escenarios con 2000, 2500 y 3750 VE bajo condiciones de carga controlada.

El objetivo principal de esta investigación es identificar la infraestructura de coordinación necesaria entre los sistemas de gestión de recarga descentralizados (DEVCM) y centralizados (CEVCM). Cada escenario se evalúa mediante simulaciones de Monte Carlo, con el fin de caracterizar los requerimientos energéticos de los VE. Para cada caso, la simulación genera valores de salida mínimos y máximos, denotados como smin y smax, respectivamente.

Figura 3 Simulación del sistema eléctrico de distribución (bus IEEE 13) 

Simulación Monte Carlo

El estudio define los puntos de salida y llegada de cada vehículo eléctrico (VE) en función del agregador (EVA) más cercano al domicilio y al lugar de trabajo del usuario. La Tabla 1 muestra el número de VE asignados a cada nodo del sistema eléctrico, tanto para la salida (Dep.) como para la llegada (Arr.), como se ilustra en la Figura 4(a).

Estudios previos han caracterizado los patrones de desplazamiento de los vehículos eléctricos (VE), como el trabajo de [32], que analiza los horarios de salida, y [33], que examina las condiciones de llegada para un subconjunto de usuarios. La Figura 4(b) muestra las funciones de distribución de probabilidad correspondientes a las horas de salida y llegada al hogar.

En consecuencia, este estudio adopta distribuciones normales para modelar estas variables estocásticas, manteniendo la neutralidad frente a políticas específicas sobre hábitos de conducción. La Figura 4(c), basada en [1], caracteriza los patrones de desplazamiento regional, clasificando los trayectos en segmentos de velocidad alta, media y baja. Las características probabilísticas de cada categoría de velocidad se presentan en la Figura 4(d). En conjunto, estas figuras representan el modelado estocástico de las variables geográficas consideradas en este estudio.

Tabla 1 Distribución geográfica de VE por nodo, escenario y resultados de la simulación Monte Carlo 

Figura 4 Patrones de comportamiento de los vehículos eléctricos 

Estas variables estocásticas definen las horas de salida depv,s, las horas de llegada arrv,s, la distancia recorrida tdv,s y la velocidad durante el periodo analizado svt,v,s. Además de estos datos, la metodología requiere información sobre la energía intercambiada entre los vehículos eléctricos (VE) y su agregador asignado (EVA).

En consecuencia, el modelado de viajes presentado en la Figura 5 y detallado en la Sección 2.2.1 (Código de modelado de pseudoviajes) incorpora una variable específica de consumo de energía, denotada como SCv,s, expresada en kilovatios-hora por kilómetro [kWh/km].

Figura 5 Modelización de viajes 

Pseudocódigo: modelización de viajes

Inicializar las horas de salida y llegada, junto con la variable de tiempo para la distancia recorrida. t = depv,s ∧ rdtv,s = 0 para el viaje de salida y t = arrv,s ∧ rdtv,s = 0 para el viaje de vuelta.

Iniciar bucle para acumular la distancia recorrida hasta alcanzar la distancia total del viaje:

Evaluar la sentencia condicional para determinar si se ha alcanzado el periodo final de viaje, es decir, si se ha cubierto completamente la distancia del viaje y calcular la energía que necesita el vehículo eléctrico durante el mismo:

Asignar la demanda de energía necesaria para el segmento final del viaje, en función de la distancia restante por recorrer:

Asignar la hora final de salida y la hora inicial de llegada, junto con la variable binaria que representa el estado en ruta del viaje:

Salidas MCS

Una vez modelado el viaje, se utiliza la variable binaria CSb,t,v,s para asignar cada vehículo eléctrico (VE) a un nodo específico del sistema. Esta variable también permite registrar el estado de carga del vehículo por hora, lo que posibilita que el EVA correspondiente recopile información sobre la demanda energética de todos los vehículos dentro de su área asignada. Las definiciones y cálculos correspondientes a esta variable se presentan en las ecuaciones (1) y (2).

Para caracterizar las necesidades diarias de recarga de los vehículos eléctricos (VE), el proceso de simulación de Monte Carlo (MCS) realiza 1 000 000 de evaluaciones microestocásticas, correspondientes a 200 muestras con 2 000 VE, 120 muestras con 2 500 VE y 80 muestras con 3 750 VE. Estas evaluaciones corresponden a tres escenarios predefinidos.

Los resultados del MCS proporcionan datos de carga agregados a nivel de sistema, los cuales se utilizan como entrada en la estrategia de gestión descentralizada de carga. La simulación agrega la energía total requerida por todos los VE analizados, denominada GChRs, y permite realizar un análisis comparativo entre los escenarios muestreados. La ecuación (3) define este requisito acumulativo de energía durante el desplazamiento. Para cada escenario, el MCS también identifica las muestras mínima y máxima, denotadas como assmin y smax, respectivamente.

Gestión descentralizada de la recarga de vehículos eléctricos

La metodología aplica un modelo de gestión descentralizada de recarga de vehículos eléctricos (DEVCM) mediante agregadores (EVA) ubicados en cada nodo del sistema donde se permite la integración de alimentadores. El estudio modela la interacción en el nodo agregador k, asumiendo que los EVA involucrados (correspondientes a los nodos de origen y destino) pertenecen a entidades diferentes.

El modelo emplea las variables CSk,t,v,s y Rt,v,s para determinar la ubicación y la demanda energética de cada vehículo eléctrico en función del tiempo. La metodología incorpora el modelo propuesto en [21], adaptándolo para considerar la incertidumbre en las horas de salida y llegada de los VE.

Mientras que las ubicaciones de salida y llegada permanecen fijas, las variables temporales asociadas se modifican, como se muestra en las distribuciones de probabilidad de la Figura 4(b). En particular, las horas de salida se modelan mediante una distribución normal con media de 08:02 y desviación estándar de 01:11; mientras que las horas de llegada siguen una distribución normal con media de 22:04 y desviación estándar de 04:18.

Este estudio analiza un conjunto de muestras s ∈ S, tal como se describe en la Sección 2.2.1 (Código de modelado de pseudoviajes). En este caso, la distancia recorrida tdv,s se mantiene constante, mientras que solo varían las variables de salida depv,s y llegada arrv,s. En esta etapa, los conjuntos utilizados para la simulación de Monte Carlo se restringen a los casos de salida mínima y máxima.

Durante la optimización DEVCM, el conjunto n ∈ N representa las muestras empleadas en la operación en tiempo real. A cada muestra se le asigna una probabilidad de ocurrencia uniforme, π n =1/N , reflejando la ausencia de datos históricos y la neutralidad en los supuestos políticos. Finalmente, de acuerdo con los objetivos del estudio, la energía comercializada a través de los EVA debe regularse para garantizar la coordinación y preservar la capacidad operativa del sistema eléctrico (SP, por sus siglas en inglés).

En este estudio, el parámetro 𝑃 𝑡 𝑆𝑌𝑆𝑐𝑎𝑝 representa el límite superior de la demanda total de carga permitida en el sistema eléctrico. Esta restricción tiene en cuenta la energía agregada comercializada tanto en el mercado diario (DA) como en el mercado en tiempo real (RT). Como muestra la inecuación (4), su valor inicial corresponde a la suma de las demandas de energía de todos los nodos en la hora de carga máxima anual del sistema:

La formulación DEVCM se basa principalmente en el modelo presentado en [21]; sin embargo, este estudio perfecciona el enfoque modificando varias restricciones, concretamente las ecuaciones (7), (8), (10), (11), (14), (18), (20), (22), (23)y (24). Además, las ecuaciones(25) a (42) adaptan el algoritmo transformando el modelo no lineal original en una formulación de programación lineal entera mixta (MILP). A la formulación matemática le sigue una sección de terminología exhaustiva en la que se describen todos los conjuntos, parámetros y variables utilizados en el modelo.

Terminología:

El DEVCM incorpora estas restricciones para optimizar sus variables económicas. Como resultado, cada EVA reporta al operador de la red de distribución (DNO) la potencia requerida 𝑃 𝑘,𝑡,𝑠 𝐸𝑀 en el nodo k durante cada periodo t, para los dos escenarios representativos s: smin y smax. El DNO procesa esta información como se detalla en las secciones siguientes.

Debido a la complejidad computacional del DEVCM, los modelos descentralizados de recarga de vehículos eléctricos se ejecutaron utilizando el servidor NEOS, según lo documentado en [34-36], para cada nodo con carga.

Datos del agregador de vehículos eléctricos

Los datos vehiculares utilizados en este estudio se basan en el Tesla Model 3, conforme a lo documentado en [21]. El consumo específico de energía se encuentra en el rango de 0,19 a 0,25 kWh/km, y la capacidad de la batería es BCES = 80 kWh.

El coste de degradación de la batería se define como 𝐶 𝑣 𝐸𝑆 =<100−140>, y la aproximación lineal de la vida útil se estima como 𝑚 𝑣 =<0.0006,0.0017>.

La información relativa a las estaciones de carga EVA incluye una potencia máxima de carga Pmax = 150, con eficiencias de carga y descarga fijadas en nchg = 90 % and ndsg = 90 %, respectivamente. Los límites operativos del estado de carga (SoC), recomendados por el fabricante, se encuentran entre el 15 % y el 95 %.

Gestión centralizada de la recarga de vehículos eléctricos

La gestión centralizada de la recarga de vehículos eléctricos (CEVCM) se formula como un problema de flujo de potencia óptimo (OPF), el cual procesa las solicitudes de potencia agregada 𝑃 𝑘,𝑡 𝐸𝑀 recopiladas por todos los agregadores de VE en la red. Dicha información ajusta la planificación diaria de la carga del sistema eléctrico. La ecuación (43) representa el impacto de cada agregador en la carga del sistema. Si los vehículos eléctricos requieren energía, la carga del sistema aumenta. Por el contrario, si los VE inyectan energía en la red eléctrica, es decir, si 𝑃 𝑘,𝑡 𝐸𝑀 toma un valor negativo), la carga disminuye en consecuencia.

El estudio [1] presenta un modelo CEVCM, el cual se perfecciona en la presente investigación. Ambos modelos se basan en el análisis del flujo de potencia para garantizar el funcionamiento adecuado del sistema eléctrico, incorporando una variable de contingencia y múltiples restricciones.

Para cada periodo t, el CEVCM se modela mediante las siguientes ecuaciones. La ecuación (44) define la función objetivo, la cual minimiza las pérdidas de potencia y penaliza la energía no suministrada (ENS).

Las restricciones de igualdad, representadas por h(x) = 0, se describen en las ecuaciones (45) a (48). La ecuación (49) introduce la restricción de desigualdad (g(x) < 0). Por último, las ecuaciones (50) a (53) definen los límites de las variables de control, expresados como 𝑥 <𝑥< 𝑥 .

Todas estas ecuaciones se aplican a cada intervalo de tiempo analizado.

Terminología:

Los resultados de la aplicación indican que en algunos escenarios se presenta energía no suministrada (PNE). En consecuencia, los operadores del CEVCM deben regular el intercambio de información con el DEVCM, con el fin de ajustar la energía comercializada en el mercado diario de electricidad (DA). Cuando la carga supera la capacidad disponible del sistema eléctrico (SP), los operadores de redes de distribución (ORD) activan el cálculo del límite de carga para los CEVCM asociados a los nodos afectados. Para más detalles, consulte la Sección 3, Resultados y discusión.

Coordinación entre la gestión centralizada y descentralizada de la tarificación

Los agregadores de vehículos eléctricos (EVA) deben aplicar un límite predefinido cuando solicitan energía a la red eléctrica. Para cuantificar este límite, los operadores de redes de distribución (ORD) incorporan una variable adicional a su modelo de optimización: 𝑃 𝑐𝑎𝑝,𝑘 𝐸𝑀 , la cual representa la capacidad de comercialización de energía. Esta variable se comporta de manera análoga a la variable NSE, regulando la cantidad máxima de energía que los EVA pueden solicitar al sistema.

En consecuencia, el modelo modifica la ecuación (45), sustituyéndola por la ecuación (54), la cual restringe el valor de la energía comercializada por los EVA en función de la demanda final del sistema eléctrico, definida en la ecuación (55).

Los EVA deben actualizar sus modelos, específicamente las ecuaciones (29) y (30), ajustando las restricciones correspondientes según los datos temporales proporcionados por el agente regulador para cada EVA. En consecuencia, el modelo adopta las formulaciones modificadas dadas por las ecuaciones (56) y (57).

Análisis del sistema de transmisión de energía

El sistema eléctrico de transmisión analizado en este estudio se basa en el modelo IEEE de 14 nodos, presentado en [37]. Además, se utilizaron los valores del factor de potencia del sistema SEIN, proporcionados por COES-SINAC, para adaptar el modelo al análisis diario. Estos datos corresponden a días laborables (lunes a viernes) del mes de febrero de 2020, previo al impacto nacional del brote de SARS-CoV-2, que comenzó en marzo de ese año. El 19 de febrero de 2020 se considera como día de referencia para las condiciones de carga máxima.

Análisis de la distribución

Además del análisis del sistema de transmisión, este estudio evalúa la red de distribución utilizando el sistema eléctrico IEEE de 13 nodos. La Figura 3 ilustra la disposición de este sistema de distribución. El análisis incorpora los resultados de la simulación a nivel de transmisión, incluidas las tensiones en los nodos y los requerimientos de carga.

Para generar datos representativos a nivel de distribución, se aplica un proceso de extracción basado en una caracterización estocástica de los resultados del sistema de transmisión. Este proceso se basa en una simulación de Monte Carlo, que genera muestras estadísticas representativas.

En la Figura 3, la presencia de generadores simula las inyecciones de energía vehicle-to-grid (V2G) procedentes de vehículos eléctricos en distintas barras de la red de distribución. El lado de alta tensión del transformador principal no se modela, debido a que su función de regulación podría interferir con el objetivo de observar el comportamiento de la tensión en la red de distribución.

Tras el proceso de análisis y extracción de datos, se incluye una etapa de síntesis que genera una variedad de muestras estadísticas representativas del comportamiento de la red de distribución, bajo la influencia de la tecnología V2G y la demanda energética impuesta por los agregadores de vehículos eléctricos (EVA).

Resultados y discusión

La investigación presentada en [1] propone un modelo CEVCM aplicado al contexto peruano, evaluado bajo tres escenarios de adopción de vehículos eléctricos. Con base en ese marco, el presente estudio explora la infraestructura de coordinación entre modelos de gestión de recarga descentralizados (DEVCM) y centralizados (CEVCM), comparando los mismos tres escenarios.

Gestión descentralizada de la recarga de vehículos eléctricos

El operador de la red de distribución (DNO) necesita estimar la cantidad de energía a comercializar en cada período del mercado diario (DA). La Tabla 2 presenta la energía diaria total comercializada en cada escenario, incluyendo los valores mínimo y máximo obtenidos mediante el análisis de simulación de Monte Carlo (MCS).

La Figura 6(a) muestra los valores mínimos obtenidos en la MCS, mientras que la Figura 6(b) ilustra los valores máximos. Según la Tabla 2, las EVA asociadas a los nodos 6, 9, 12, 13 y 14 provocan desviaciones en los escenarios 2 y 3.

La caracterización de los vehículos eléctricos (VE) desarrollada en este estudio permite hacer análisis prospectivos de medidas regulatorias centradas en los patrones de viaje y la distribución geográfica.

El estudio [5] también considera incertidumbres relacionadas con la generación de energía, la demanda de carga y los precios de la electricidad en tiempo real. No obstante, su análisis se limita a un hogar residencial típico.

Tabla 2 Energía diaria comercializada con el sistema eléctrico por EVA 

Figura 6 Carga del sistema eléctrico según la salida de la MCS y el escenario 

De manera similar, el estudio presentado en [6] se enfoca en integrar el ahorro de costos y la eficiencia en la infraestructura de carga de vehículos eléctricos. La investigación en [7] enfatiza la interacción entre los vehículos eléctricos y diversos mercados energéticos. El presente estudio amplía esta línea de trabajo al incorporar un marco de optimización que combina la dinámica de los mercados diario y en tiempo real con el modelado de los costos asociados a las baterías.

Gestión centralizada de la carga de vehículos eléctricos

Los operadores de red deben llevar a cabo análisis de flujo de potencia óptimo (OPF) como parte de la planificación operativa del sistema. La Tabla 3 presenta los resultados correspondientes, en los cuales la presencia de energía no suministrada (NSE) indica que el EVA debe ajustar su programación diaria de carga. La Figura 7(a) ilustra los resultados del OPF: la salida máxima del análisis MCS para el Escenario 1 se representa en azul, mientras que la salida mínima del Escenario 3 se muestra en rojo. Estos resultados indican que el impacto en la operación diaria del sistema es mínimo en el Escenario 1, lo que refleja una baja adopción de vehículos eléctricos.

En contraste, el Escenario 3 resalta las consecuencias negativas de una mala coordinación entre el CEVCM y el DEVCM. El rendimiento del sistema eléctrico en el Escenario 3 también revela tres casos de NSE (marcados en rojo) y un incremento en las pérdidas del sistema de hasta un 7,79 % en comparación con el escenario business-as-usual (BAU).

El estudio [1] evalúa los mismos tres escenarios tanto bajo condiciones de carga no regulada como con un enfoque de gestión centralizada de la carga de vehículos eléctricos (CEVCM). En el caso de la carga no regulada de vehículos eléctricos, la energía no suministrada (NSE) resultante es de 0,5 MWh para el escenario 1, 0,62 MWh para el escenario 2 y 2,74 MWh para el escenario 3. En esta investigación, la aplicación del DEVCM resuelve los problemas de operación del sistema eléctrico para los escenarios 1 y 2. Sin embargo, en el escenario 3, debido a la disponibilidad limitada de vehículos eléctricos y a la ausencia de coordinación, el modelo descentralizado genera 7,44 MWh de NSE. Esto pone de manifiesto la necesidad de una gestión coordinada para sistemas con 3750 vehículos eléctricos o más. La siguiente sección analiza el impacto de la coordinación en el rendimiento del modelo propuesto.

Tabla 3 Desempeño del flujo de potencia óptimo centralizado por escenario y salida de la MCS 

Figura 7 Operación del sistema eléctrico realizada por el DNO 

Coordinación entre la gestión centralizada y descentralizada

La cantidad máxima de energía que cada EVA puede comercializar actúa como una restricción dentro de la ejecución del modelo de gestión descentralizada de la carga. La Figura 7(b) ilustra los límites de comercialización de energía establecidos por los operadores de la red de distribución (DNO), mientras que la Figura 7(c) muestra la participación de cada agregador en el marco de dichos límites.

El escenario 3 se simula nuevamente con las restricciones aplicadas a los EVA. La Tabla 4 presenta la energía total comercializada entre los agregadores y el operador de la red de distribución (DNO). Bajo esta estrategia coordinada, el DEVCM programa la carga de las baterías en las horas valle y mantiene la estabilidad del sistema durante los períodos de máxima demanda. La Figura 8 ilustra la respuesta de los EVA bajo estas condiciones operativas, destacando la salida mínima en azul y la máxima en rojo.

Tabla 4 Energía diaria comercializada con el sistema eléctrico por EVA 

Figura 8 Coordinación del CEVCM sobre el DEVCM 

Para ambas salidas de la MCS (mínima y máxima), bajo la regulación de carga implementada por los DNO, no se observa energía no suministrada (NSE), lo que garantiza que el sistema opere en condiciones normales siempre que se logre la transferencia de energía requerida. El incremento en la actividad de carga puede elevar las pérdidas diarias de energía, con un máximo de hasta el 7,34 % (en azul) y, en menor medida, hasta el 5,9 % (en rojo). La variabilidad del sistema eléctrico disminuye a lo largo del día debido a la aplicación del DEVCM. Como resultado, los DNO deben planificar este patrón de operación a largo plazo, con el objetivo de minimizar los costos de generación durante las horas punta mediante el aumento de la capacidad de generación base. Según la literatura revisada, esta capacidad adicional podría ser suministrada por fuentes renovables como la energía eólica, hidroeléctrica o geotérmica. La Tabla 5 presenta los resultados del desempeño del sistema eléctrico bajo el CEVCM.

El estudio [21] presenta un impacto económico positivo en la gestión de carga mediante agregadores de vehículos eléctricos (EVA), en ausencia de incertidumbre geográfica y considerando los patrones de viaje de 500 vehículos eléctricos. Además, los resultados numéricos en [23] demuestran que, bajo el escenario ambientalmente más favorable, excluir ciertos vehículos eléctricos del proceso de optimización reduce las emisiones en un 7,0 % en comparación con el caso base, mientras que continúa generando las mayores ganancias para el operador. De manera similar, los resultados en [24] proponen una estrategia de operación óptima coordinada para un sistema de prueba de 33 nodos, obteniendo una reducción en los costos operativos del 17,74 % al 17,53 %, y una disminución en las pérdidas del sistema en un rango del 29,49 % al 31,36 %.

Tabla 5 Desempeño del flujo de potencia óptimo gestionado de forma centralizada 

Análisis de distribución

La Figura 9 presenta los resultados para los conjuntos de datos sintetizados correspondientes al 5 % y al 14 % de muestreo, los cuales mostraron el menor error en el análisis de distribución. Los resultados de la red de distribución (DN) reportados en [1] indican niveles de tensión cercanos a condiciones de infratensión. En contraste, los hallazgos de este estudio muestran que los niveles de tensión en los nodos más distantes del sistema (671, 675, 611, 684, 652, 680 y 692) presentan menor susceptibilidad a condiciones de infratensión.

Figura 9 Simulación del sistema eléctrico de distribución (IEEE 13 nodos) 

Conclusiones

La integración de la gestión descentralizada de la carga de vehículos eléctricos (DEVCM) en el sistema de transmisión eléctrica (PS) mejora su desempeño operativo en comparación con la carga no regulada, como se reporta en [1] y se ilustra en la Tabla 3, la Figura 6 y la Figura 7. Bajo una gestión puramente descentralizada, el sistema eléctrico opera adecuadamente en los Escenarios 1 y 2, incluso bajo las salidas máximas de la MCS, sin requerir políticas adicionales de gestión energética. Sin embargo, el Escenario 3 caracterizado por una mayor penetración de vehículos eléctricos demanda intervenciones regulatorias adicionales para mantener la estabilidad del sistema.

Esta investigación presenta un novedoso sistema de gestión centralizada de la carga de vehículos eléctricos (CEVCM), diseñado para operar de forma independiente a influencias externas, garantizando así un comportamiento confiable y predecible en la carga de los vehículos. Al reducir la tensión sobre la red eléctrica, este sistema contribuye a mitigar cortes de energía y riesgos operativos. Además, la infraestructura CEVCM puede desplegarse de manera progresiva, adaptándose a los niveles de adopción de vehículos eléctricos y permitiendo una ubicación geográfica dirigida según los patrones de movilidad observados. Como se demuestra en la Tabla 5 y en la Figura 8, el enfoque CEVCM mejora significativamente el desempeño operativo diario del sistema eléctrico.

Este trabajo también proporciona un marco valioso para enfrentar los desafíos de coordinación presentes en las políticas actuales de gestión distribuida de energía. El modelo CEVCM respalda una planificación energética basada en datos, guiada por el comportamiento real de uso de los vehículos eléctricos. Esto permite optimizar la infraestructura del sistema eléctrico en proximidad a subestaciones con alta adopción de vehículos eléctricos, pero con baja actividad de comercio energético, como se muestra en la Figura 7. Asimismo, el estudio evalúa la red de distribución IEEE de 13 buses (desequilibrada), demostrando el cumplimiento de los estándares peruanos de tensión, incluso en los nodos más remotos del sistema.

Para investigaciones futuras, el modelo propuesto particularmente en su versión que incorpora la variable de energía no suministrada (NSE) ofrece un potencial significativo para evaluar las necesidades de expansión de red vinculadas a la integración de fuentes renovables distribuidas. Estudios adicionales podrían explorar la combinación del marco CEVCM con mecanismos de coordinación centralizada y planificación de generación fundamentada en el uso de vehículos eléctricos. El proceso de síntesis de datos también podría perfeccionarse para centrarse en un conjunto específico de escenarios operativos y de contingencia, lo que permitiría reducir la complejidad computacional. Finalmente, un enfoque híbrido de gestión de carga, que integre estrategias reguladas y no reguladas incluyendo coordinación diaria, generación distribuida y flexibilidad de los agregadores en tiempo real (como respuesta a la demanda, control del estado de carga de baterías y gestión de generación distribuida)-podría aportar beneficios operativos adicionales.

Agradecimientos

Los autores agradecen cordialmente el apoyo del Programa de Doctorados en Universidades Peruanas, promovido por el Ministerio de Educación del Perú (MINEDU), el Consejo Nacional de Ciencia, Tecnología e Innovación Tecnológica (CONCYTEC) y el Fondo Nacional de Desarrollo Científico, Tecnológico y de Innovación Tecnológica (FONDECYT).

Referencias

[1] C. W., Villanueva-Machado, J. E., Luyo, and A., Rios-Villacorta, “Impacto de la simulación montecarlo de carga no controlada de vehículos eléctricos en la generación distribuida,” Ingenius, no. 30, pp. 120-134, Jul. 2023. [Online]. Available: 10.17163/ings.n30.2023.10 [ Links ]

[2] S., Li, P., Zhao, C., Gu, J., Li, S., Cheng, and M., Xu, “Battery protective electric vehicle charging management in renewable energy system,” IEEE Transactions on Industrial Informatics, vol. 19, no. 2, pp. 1312-1321, Feb. 2023. [Online]. Available: 10.1109/TII.2022.3184398 [ Links ]

[3] Y., Yang, Q.-S., Jia, G., Deconinck, X., Guan, Z., Qiu, and Z., Hu, “Distributed coordination of ev charging with renewable energy in a microgrid of buildings,” IEEE Transactions on Smart Grid, vol. 9, no. 6, pp. 6253-6264, Nov. 2018. [Online]. Available: 10.1109/TSG.2017.2707103 [ Links ]

[4] A. J., Cheng, B., Tarroja, B., Shaffer, and S., Samuelsen, “Comparing the emissions benefits of centralized vs. decentralized electric vehicle smart charging approaches: A case study of the year 2030 california electric grid,” Journal of Power Sources, vol. 401, pp. 175-185, Oct. 2018. [Online]. Available: 10.1016/j.jpowsour.2018.08.092 [ Links ]

[5] S., Zeynali, N., Rostami, A., Ahmadian, and A., Elkamel, “Two-stage stochastic home energy management strategy considering electric vehicle and battery energy storage system: An ann-based scenario generation methodology,” Sustainable Energy Technologies and Assessments, vol. 39, p. 100722, Jun. 2020. [Online]. Available: 10.1016/j.seta.2020.100722 [ Links ]

[6] M. R., Sarker, H., Pandžić, K., Sun, and M. A., Ortega-Vazquez, “Optimal operation of aggregated electric vehicle charging stations coupled with energy storage,” IET Generation, Transmission & Distribution, vol. 12, no. 5, pp. 1127-1136, Jan. 2018. [Online]. Available: 10.1049/iet-gtd.2017.0134 [ Links ]

[7] M. R., Sarker, Y., Dvorkin, and M. A., Ortega-Vazquez, “Optimal participation of an electric vehicle aggregator in day-ahead energy and reserve markets,” IEEE Transactions on Power Systems, vol. 31, no. 5, pp. 3506-3515, Sep. 2016. [Online]. Available: 10.1109/TPWRS.2015.2496551 [ Links ]

[8] H., Kikusato, K., Mori, S., Yoshizawa, Y., Fujimoto, H., Asano, Y., Hayashi, A., Kawashima, S., Inagaki, and T., Suzuki, “Electric vehicle charge-discharge management for utilization of photovoltaic by coordination between home and grid energy management systems,” IEEE Transactions on Smart Grid , vol. 10, no. 3, pp. 3186-3197, May 2019. [Online]. Available: 10.1109/TSG.2018.2820026 [ Links ]

[9] M. F., Shaaban, M., Ismail, E. F., El-Saadany, and W., Zhuang, “Real-time pev charging/discharging coordination in smart distribution systems,” IEEE Transactions on Smart Grid , vol. 5, no. 4, pp. 1797-1807, Jul. 2014. [Online]. Available: 10.1109/TSG.2014.2311457 [ Links ]

[10] M. M., Hoque, M., Khorasany, R., Razzaghi, H., Wang, and M., Jalili, “Transactive coordination of electric vehicles with voltage control in distribution networks,” IEEE Transactions on Sustainable Energy, vol. 13, no. 1, pp. 391-402, Jan. 2022. [Online]. Available: 10.1109/TSTE.2021.3113614 [ Links ]

[11] N., Rahbari-Asr, and M.-Y., Chow, “Cooperative distributed demand management for community charging of phev/pevs based on kkt conditions and consensus networks,” IEEE Transactions on Industrial Informatics , vol. 10, no. 3, pp. 1907-1916, Aug. 2014. [Online]. Available: 10.1109/TII.2014.2304412 [ Links ]

[12] D., Said, and H. T., Mouftah, “A novel electric vehicles charging/discharging management protocol based on queuing model,” IEEE Transactions on Intelligent Vehicles, vol. 5, no. 1, pp. 100-111, Mar. 2020. [Online]. Available: 10.1109/TIV.2019.2955370 [ Links ]

[13] X., Yang, C., Xu, Y., Zhang, W., Yao, J., Wen, and S., Cheng, “Real-time coordinated scheduling for adns with soft open points and charging stations,” IEEE Transactions on Power Systems , vol. 36, no. 6, pp. 5486-5499, Nov. 2021. [Online]. Available: 10.1109/TPWRS.2021.3070036 [ Links ]

[14] M., Shafie-Khah, P., Siano, D. Z., Fitiwi, N., Mahmoudi, and J. P. S., Catalao, “An innovative two-level model for electric vehicle parking lots in distribution systems with renewable energy,” IEEE Transactions on Smart Grid , vol. 9, no. 2, pp. 1506-1520, Mar. 2018. [Online]. Available: 10.1109/TSG.2017.2715259 [ Links ]

[15] M., Mohiti, H., Monsef, and H., Lesani, “A decentralized robust model for coordinated operation of smart distribution network and electric vehicle aggregators,” International Journal of Electrical Power & Energy Systems, vol. 104, pp. 853-867, Jan. 2019. [Online]. Available: 10.1016/j.ijepes.2018.07.054 [ Links ]

[16] M. S. H., Nizami, M. J., Hossain, and K., Mahmud, “A coordinated electric vehicle management system for grid-support services in residential networks,” IEEE Systems Journal, vol. 15, no. 2, pp. 2066-2077, Jun. 2021. [Online]. Available: 10.1109/JSYST.2020.3006848 [ Links ]

[17] F. L. D., Silva, C. E. H., Nishida, D. M., Roijers, and A. H. R., Costa, “Coordination of electric vehicle charging through multiagent reinforcement learning,” IEEE Transactions on Smart Grid , vol. 11, no. 3, pp. 2347-2356, May 2020. [Online]. Available: 10.1109/TSG.2019.2952331 [ Links ]

[18] S., Deilami, A. S., Masoum, P. S., Moses, and M. A. S., Masoum, “Real-time coordination of plug-in electric vehicle charging in smart grids to minimize power losses and improve voltage profile,” IEEE Transactions on Smart Grid , vol. 2, no. 3, pp. 456-467, Sep. 2011. [Online]. Available: 10.1109/TSG.2011.2159816 [ Links ]

[19] J., Hu, S., You, M., Lind, and J., Ostergaard, “Coordinated charging of electric vehicles for congestion prevention in the distribution grid,” IEEE Transactions on Smart Grid , vol. 5, no. 2, pp. 703-711, Mar. 2014. [Online]. Available: 10.1109/TSG.2013.2279007 [ Links ]

[20] M. R., Sarker, M. A., Ortega-Vazquez, and D. S., Kirschen, “Optimal coordination and scheduling of demand response via monetary incentives,” IEEE Transactions on Smart Grid , vol. 6, no. 3, pp. 1341-1352, May 2015. [Online]. Available: 10.1109/TSG.2014.2375067 [ Links ]

[21] J., Luyo*, C., Villanueva, A., Delgado*, and C., Carbajal, “Electric vehicles aggregator participation in energy markets considering uncertainty travel patterns,” International Journal of Innovative Technology and Exploring Engineering, vol. 8, no. 12, pp. 4994-4998, Oct. 2019. [Online]. Available: 10.35940/ijitee.L3747.1081219 [ Links ]

[22] P., Harsh, and D., Das, “Optimal coordination strategy of demand response and electric vehicle aggregators for the energy management of reconfigured grid-connected microgrid,” Renewable and Sustainable Energy Reviews, vol. 160, p. 112251, May 2022. [Online]. Available: 10.1016/j.rser.2022.112251 [ Links ]

[23] W., Yang, J., Guo, and A., Vartosh, “Retracted: Optimal economic-emission planning of multi-energy systems integrated electric vehicles with modified group search optimization,” Applied Energy, vol. 311, p. 118634, Apr. 2022. [Online]. Available: 10.1016/j.apenergy.2022.118634 [ Links ]

[24] S., Gupta, A., Maulik, D., Das, and A., Singh, “Coordinated stochastic optimal energy management of grid-connected microgrids considering demand response, plug-in hybrid electric vehicles, and smart transformers,” Renewable and Sustainable Energy Reviews , vol. 155, p. 111861, Mar. 2022. [Online]. Available: 10.1016/j.rser.2021.111861 [ Links ]

[25] A., Najafi, M., Pourakbari-Kasmaei, M., Jasinski, M., Lehtonen, and Z., Leonowicz, “A hybrid decentralized stochastic-robust model for optimal coordination of electric vehicle aggregator and energy hub entities,” Applied Energy , vol. 304, p. 117708, Dec. 2021. [Online]. Available: 10.1016/j.apenergy.2021.117708 [ Links ]

[26] EV, Volumes. (2023) Global ev sales for 2023. EV Volumes Autovista Group. [Online]. Available: https://upsalesiana.ec/ing34ar4r26Links ]

[27] PNUMA, Movilidad eléctrica: Avances 19 en américa latina y el caribe 2019. Programa de las Naciones Unidas para el MedioAmbiente, 2019. [Online]. Available: https://upsalesiana.ec/ing34ar4r27Links ]

[28] LNE. (2023) Aumentó la penetración de vehículos eléctricos e híbridos en américa latina durante el 2022. La nota económica. [Online]. Available: https://upsalesiana.ec/ing34ar4r28Links ]

[29] MOVELATAM, Interoperability for recharging electric vehicles in latin america and the caribbean, practical guide of recommendations. United Nations Environment Programme, 2022. [Online]. Available: https://upsalesiana.ec/ing34ar4r29Links ]

[30] AAP. (2019) Los protagonistas de la nueva era automotriz: Vehículos eléctricos e hibrídos en el perú. Asociación Automotríz del Perú. [Online]. Available: https://upsalesiana.ec/ing34ar4r30Links ]

[31] C. W., Villanueva. (2024) Operative analysis of electric vehicle controlled charging management: Centralized - decentralized coordination. Git-Hub. Inc. [Online]. Available: https://upsalesiana.ec/ing34ar4r37Links ]

[32] L., Wang, S., Sharkh, and A., Chipperfield, “Optimal decentralized coordination of electric vehicles and renewable generators in a distribution network using a search,” International Journal of Electrical Power & Energy Systems , vol. 98, pp. 474-487, Jun. 2018. [Online]. Available: 10.1016/j.ijepes.2017.11.036 [ Links ]

[33] S., Pirouzi, J., Aghaei, T., Niknam, H., Farahmand, and M., Korpas, “Exploring prospective benefits of electric vehicles for optimal energy conditioning in distribution networks,” Energy, vol. 157, pp. 679-689, Aug. 2018. [Online]. Available: 10.1016/j.energy.2018.05.195 [ Links ]

[34] J., Czyzyk, M., Mesnier, and J., More, “The neos server,” IEEE Computational Science and Engineering, vol. 5, no. 3, pp. 68-75, 1998. [Online]. Available: 10.1109/99.714603 [ Links ]

[35] E. D., Dolan, NEOS server 4.0 administrative guide., Jul. 2001. [Online]. Available: 10.2172/822567 [ Links ]

[36] W., Gropp, and J. J., More, “Optimization environments and the neos server,” in Conference: 3. international workshop on short term experiments under strongly reduced gravity conditions, Bremen (Germany), 8-11 Jul 1996. Argonne National Lab. (ANL), Argonne, IL (United States), 03 1997. [Online]. Available: https://upsalesiana.ec/ing34ar4r35Links ]

[37] PSCAD. (2018) Ieee 14 bus system. Manitoba Hydro International Ltd. [Online]. Available https://upsalesiana.ec/ing34ar4r36 Links ]

1ROR: Universidad Nacional de Ingeniería: https://ror.org/006v63s16 Universidad Técnica de Ambato : https://ror.org/048nctr92

2Forma sugerida de citación: Villanueva-Machado, C. W.; Luyo. J. E. y Rios-Villacorta, A. “Análisis operativo de la gestión de carga controlada en vehículos eléctricos: Coordinación centralizada y descentralizada,” Ingenius, Revista de Ciencia y Tecnología, N.◦ 34, pp. 43-60, 2025. doi: https://doi.org/10.17163/ings.n34.2025.04.

3Rol de autores Carlos W. Villanueva-Machado: Conceptualización, curación de datos, análisis formal, investigación, metodología, software, visualización, escritura - borrador original, escritura - revisión y edición. Jaime E. Luyo: Análisis formal, investigación, administración del proyecto, supervisión, validación. Alberto Rios-Villacorta: Análisis formal, investigación, administración del proyecto, supervisión, validación.

Recibido: 24 de Julio de 2024; Aprobado: 23 de Abril de 2025

Autor para correspondencia: cwvillanuevam@uni.pe.

Creative Commons License Este es un artículo publicado en acceso abierto bajo una licencia Creative Commons